获取清单
昨天是加密货币的历史性事件,尤其是以太坊。合并,期待已久的从工作量证明到权益证明的转换,顺利进行,以太坊现在运行的能源减少了99.5%,通货膨胀率降低了90%。如果您对合并为何如此重要感到好奇,请查看最新的时事通讯。?
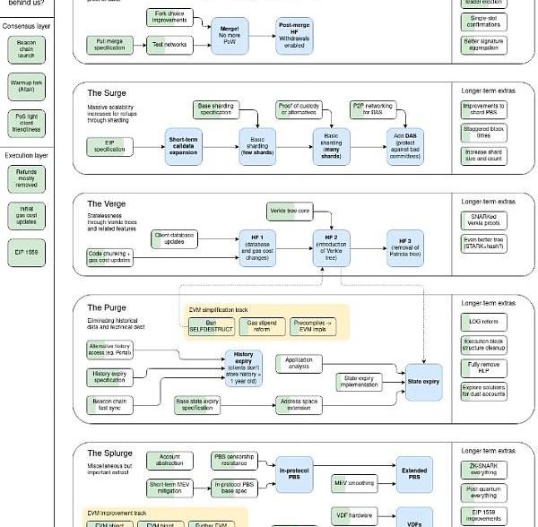
自以太坊于2017年推出以来,以太坊社区一直期待着Merge。所以现在它已经完成,想知道“现在怎么办?”并不是不公平的。这是以太坊发展的一个重要里程碑。然而,它还没有完成,还有一些重要的升级可以把它变成社区想象的广泛的、最佳的区块链。?
大多数这些升级在某种程度上与我关于为什么区块链有用的中心论点有关:构建永久的、分散的应用程序,这些应用程序广泛可用且使用成本低廉。如果合并是朝着这个方向迈出的第一步,那么接下来的四个步骤被称为:
激增
边缘
清洗
挥霍

美国商会抨击SEC“随意”的监管工作:金色财经报道,美国商会抨击SEC在美国本土监管加密货币行业的“随意、基于执法的方法”。在5月9日提交给美国上诉法院的一份法庭之友简报中,美国商会全力支持Coinbase,指责美国证券交易委员会故意为在美国运营的加密公司创造一个不稳定和不确定的环境。它写道:“美国证券交易委员会声称对数字资产拥有全面的权力,同时部署了一种随意的、基于执法的方法,从而故意混淆了水域。”并表示“这种监管混乱是有意设计的,而不是偶然的。”[2023/5/12 14:58:59]
合并是一件大事,因为它专注于减少以太坊的能源消耗并改变其共识机制。但是,这些下一个重点中的大多数都有助于大规模扩展区块链现在可以完成的工作,因为它是节能的。以太坊区块链目前每秒可以处理15-20笔交易,在这些升级完成后,这个数字应该在每秒100,000笔左右,包括汇总上的所有交易。?

Bitfinex支持AllianceBlock Nexera (NXRA) 空投给 (ALBT) 代币持有者:2月24日消息,Bitfinex将支持AllianceBlock基金会空投AllianceBlock Nexera代币(NXRA) 给某些人ALBT持有者。在“快照”时,Bitfinex客户的交易钱包中每持有1个ALBT代币,预计将收到1个NXRA代币。[2023/2/24 12:27:21]
那么以太坊如何达到5000倍的容量呢?让我们通过升级的四个方面来找出答案。?
激增
第一个升级类别也恰好是最远的。Surge是指使用Sharding技术的以太坊计算能力的激增。
分片并不是一个新想法。它通常用于为资源密集型Web应用程序扩展数据库,或者为更有效地跨许多不同应用程序使用相同的基础设施。?
假设您有一个包含1,000,000行需要处理的信息的数据库。有两种方法可以加快这个过程。您可以增加可用于处理这1,000,000行的计算能力,这个过程称为“扩展”。或者您可以将该数据库水平拆分为五个分片,每个分片有200,000行,这样您就可以使用五立的机器处理信息。这就是所谓的“向外扩展”。?
NirvanaMeta MNU 3D元宇宙链游宣布重启:据官方推特消息,MNU项目经过一年的沉淀,宣布重启并于1月5日正式上线链游,MNU已创建Pancakeswap流动性,该项目重新设计了游戏打金生态闭环,英雄等级80以后加入血盟挑战攻打BOSS奖励1BTC,7月份对原项目持币人进行补偿。[2023/1/5 10:22:59]
后一种将数据分成碎片以便多台机器可以同时处理的策略在技术上通常比继续加速单台机器更容易。?
如果以太坊试图通过增加验证网络的机器的处理能力来扩大规模,那么社区成员为网络安全做出贡献将变得更加困难和昂贵。这将是对采矿出现的同样问题的回归;如果您想成为质押者,则必须不断升级您的机器以跟上网络的需求。?
通过分片扩展,以太坊可以在不增加对质押者的计算需求的情况下增加其计算能力。他们可以先将网络分成四个分片,而不是将验证网络所需的处理能力提高四倍。然后在未来,理论上他们可以将分片数量增加到任意数量,为Optimism和Arbitrum等主要汇总提供专用分片。?
Twitter正在为NFT启动“Tweet Tiles”功能:金色财经报道,Twitter正在与OpenSea、Rarible、Magic Eden、Dapper Labs等合作,为NFT启动一项“Tweet Tiles”的功能,使开发人员和收藏家能够通过创建以移动为中心的帖子和增强的视觉显示来扩展NFT体验,并且嵌入“Call to Action”按钮以促进销售。[2022/10/21 16:34:28]
边缘
随着TheSurge的步骤完成,以太坊的历史记录规模将开始以越来越快的速度膨胀。如果通过分片将处理能力提高100倍,那么在不进行额外更改的情况下,将数据记录到区块链的速率也将提高100倍。?
要运行验证器,您必须保持对完整以太坊“状态”的访问权限,即链上发生的所有事情的历史记录。通过完整的分片实现,该状态可以开始以每年10TB的速度增长,这很快就会使在每个验证者上维护它的记录变得非常昂贵。您需要数百TB的存储空间,而不是能够轻松地在普通笔记本电脑上运行您的验证器。?
数据:STEPN在BNB Chain上的活跃用户总数目前为17,493人:金色财经消息,据Dune链上数据显示,STEPN在BNB Chain上的活跃用户总数目前为17,493人。[2022/5/23 3:34:24]
因此,解决方案是弄清楚如何转向无状态网络验证,以便提高处理能力并扩大历史记录的大小,而不会让每个连接到网络的验证者陷入困境。通过转向无状态验证,验证网络的硬件要求将进一步下降,允许您在简单的RaspberryPi设备或手机上运行验证器。?
实现这一目标的核心步骤是从当前基于Merkle树的验证转变为称为“Verkle树”的新概念。Verkle树根据历史数据显着压缩了证明区块有效性所需的数据量,这使得它们非常适合随着区块链规模的增长而扩大有效验证:?
然而,Verkle树提供的关键特性是它们在证明大小方面效率更高。如果一棵树包含10亿条数据,在传统的二叉Merkle树中制作证明需要大约1KB,但在Verkle树中,证明将小于150字节——这足以使无状态客户端最终在实践中可行.?-?VitalikButerin,VerkleTrees?,强调我的
一旦Merkle树证明系统被Verkle树取代,以太坊的处理能力应该会提高约10倍。但仅此一项并不能完全解决无国籍问题。它只是为它奠定了基础。随着Verkle树系统的引入,Verkle树可以有一个新的“根”或开始,并且在此之前的任何状态都不需要维护来证明网络的完整性。?
清洗
一旦以太坊升级为无状态或接近无状态运行,他们就可以开始清除旧的状态数据并减少人们运行验证器所需存储的信息量。?
第一个版本是将执行客户端需要维护的历史数据长度减少到一年,而不是需要完整的历史记录。这已在EIP-4444中进行了概述,并且似乎是可能实施的流行的第一步。?
从那里开始,当前的计划是用单独的树替换单个状态树,每个树持续一年。因此,在绝大多数情况下,您永远不需要处理超过一年的数据,但在需要时仍然可用。?
然后,网络可以实施进一步的更改以修剪状态并删除当前存在于EVM中但不经常使用或未正确使用的附加功能,例如SELFDESTRUCT。未来路线图这一部分的主要目标,尽管将取决于让以太坊无状态运行,以便消除这种膨胀,一旦开始,可能会出现其他削减脂肪的机会。?
挥霍
最后,我们有挥霍,这只是以太坊社区想要构建到区块链中的所有其他东西的一个抓包,这些东西不适合其他三个主要桶之一。其中大多数也非常注重技术,并将提高链的性能,但网络用户不太可能注意到。?
此类别中的一些改进包括:
提议者/建造者分离:通过在构建块时分离提议者和建造者角色来减少MEV。在这里了解更多。
数据可用性采样:一种改进跨分片数据访问和提高验证证明效率的方法。在这里了解更多。
EIP-3074?:对EVM的改进,可以让外部拥有的账户将账户的控制权委托给智能合约。在这里了解更多。
EIP-4337:另一种流行的EIP,这个EIP专注于帐户抽象,以消除对协议更改的共识层协议的需要。在这里了解更多。
最终可能会有更多此类内容,并且在我们等待前三个类别对网络的其他重大更改时,它们可能会临时完成。?
不过,您可能已经注意到,这些变化都不像巨大的Merge变化那样令人兴奋。网络正在成熟,随着向权益证明的重大转变,以太坊现在可以专注于逐步改进其处理能力,使所有体验和应用层创新开始发生在依赖它的第2层.?
如果您正在寻找正在启动的令人兴奋的新项目,它们可能会在第2层上向前发展。以太坊越来越接近实现成为那些执行区块链的理想结算层的目标。随着当前OptimisticRollups和ZK-Rollups的改进,我们应该会看到更多新的和有趣的工具和应用程序尝试在那里发布。?
合并顺利进行。希望这些改进的其余部分同样顺利。?
来源:金色财经
2022下半年熊市中最值得投资的几种加密货币----BTC、BNB、LINK、AVAX、GHC2022年对整个加密货币行业来说是很艰难的一年,所有项目估值无一例外全部受到重创.
1900/1/1 0:00:00原文作者:0x137,BlockBeats过去几年,我们见证了DeFi领域的发展,从17年底DAI的推出,到21年DeFi项目的井喷增长.
1900/1/1 0:00:00新加坡时间7月7日6:00,PERCMORAYMOND做客ZTClub,与用户一起分享PERPROJECT,展望PER的价值远景.
1900/1/1 0:00:00莫愁前路无知己,投资路上有知音。各位币友们,大家下午好,我是闭天王很高兴在下午的这个时间点跟各位币友们一起盘点一下前面的行情,也对今天的后续走势做出简单的预判.
1900/1/1 0:00:00作者:零X干货铺随着以太坊2.0的临近,以太坊价格出现了一周内50%的惊人涨幅,大家也开始对合并后的以太坊充满希望,主要围绕以下几个点:1.1559的通缩,这个是最重点的,也是最万众期待的.
1900/1/1 0:00:00根据Coincub的研究,世界上对加密货币最友好的国家已经揭晓—德国和美国并列第一,但原因却截然不同.
1900/1/1 0:00:00