编者按:本文来自头等仓区块链研究院,Odaily星球日报经授权转载。2020年以太坊会有哪些进展?VitalikButerin在推特上发布了一条个人以太坊路线图,你可能会好奇他的路线图的含义,以及今年的以太坊有哪些看点?合并:用权益证明和分片扩展以太坊
下面是一个带注释的Ethereum路线图和参考链接。

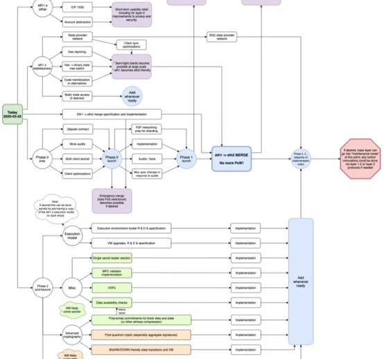
相关连接:https://consensys.net/从上到下,图表主要分为四个部分:“eth1.x杂项”“eth1.x无状态”从eth2Phase0阶段启动到eth1->eth2合并,删除了工作量证明的“nucleus”。eth2Phase2及以后中间的水平横轴表示时间的先后顺序。沿着横轴是一个从Phase0到Phase1,再到eth1->eth2大合并的“nuclesus”。合并有三个前提:eth2Phase1发射eth1->eth2合并规范和实现eth1.x无状态成功合并后,系统就能抛弃工作量证明了。用户将不再需要运行一个eth1客户端和一个eth2客户端来跟踪两个区块链。以太坊将成为一个分片型的权益证明系统,由信标链和分片链组成。eth1的状态将存储在分片0上。用户可以继续使用往常惯用的应用,照常发送交易。这次合并是以太坊可扩展性的巨大飞跃,需要庞大的工程量来支撑其可能性、使其能安全、稳定地运行。上述前提将工程进行了分类。关于合并和其他项目,还有很多要讨论的,但在这里我们只专注于nucleus和“eth1.x杂项”,因为它们是以太坊2020的重点。对于nucleus,我们从以太坊2.0Phase0阶段开始。以太坊2.0Phase0阶段
动态 | 江卓尔解读甘孜藏族自治州通知:冬天枯水期发电少,挖矿的就不要用了:金色财经报道,就甘孜藏族自治州发布《我州积极做好迎峰度冬保电工作》通知一事,江卓尔发微博称,看标题,翻译一下:虽然我们四川甘孜州,夏天丰水期弃水弃电很多,欢迎你们挖矿来用,增加我们收入,但是现在冬天枯水期了,发电少,你们挖矿的就不要用了,各电站要把大部分电卖给电网,不要自己矿场用光光,不然我们电就不够用了,还要从外面买电。[2019/12/26]
在2020年极有可能上线的是信标链。

信标链启动的主要前提是:在Eth1主链上部署Eth2保证金合约;至少2个,理想情况下至少有3个ETH2客户端团队,推出可用于生产环境的软件版本保证金合约发布后,至少有16,384名验证人存入保证金。为什么信标链可能在2020年上线?
动态 | 纽交所为Bakkt测试举行启动仪式 外媒解读此举表明监管机构已为Bakkt开绿灯:据Trustnodes消息,比特币结算期货平台Bakkt将于7月22日开始测试。7月18日,纽约证交所(NYSE)董事会已举行比特币结算期货启动仪式。区块链投资基金Pantera Capital首席执行官Dan Morehead表示在Bakkt数字资产峰会(Bakkt Institutional Digital Asset Summit)上表示:“我们坐在纽约证交所的董事会会议室里——这是比特币的第一次。”Trustnodes评论称,到目前为止,峰会没有取得什么成果,也不清楚是否有媒体受邀,但此次活动的举办表明,经过数月的漫长过程,Bakkt目前正在推进比特币期货的测试工作。Bakkt已经通过自我认证获得了美国商品期货交易委员会(CFTC)的批准,经过长时间的谈判,旧的规章制度得到了政策上的调整。[2019/7/20]
DannyRyan,DiederikLoerakker和四个团队一直在构建高质量的Eth2客户端。按字母顺序排列,正在构建的客户端有:Lighthouse、Nimbus、Prysm、Teku、Trinity。有来自以太坊基金会和其他团队如Artemis,Harmony,Lodestar,Nethermind,Parity的各种级别的贡献者,以及那些建立了以投资为服务的企业的“新人”。还执行了一些审计。在2020年交付信标链的使命是清晰的,精力也是集中的。大部分工作都已经用分布式的方式完成了。从经济角度看,很明显,用超过20%的年化收益率来吸引16,384名验证人是一种很有创造性的方式。
动态 | 比特币COT持仓周报解读:Asset Manager账户空头持仓为0 短期维持看多判断:美国商品期货委员(CFTC)今日发布了截止5月7日的交易员持仓报告(COT),报告显示,芝加哥期货交易所(Cboe)比特币期货持仓量共2607手,环比减少103手。杠杆基金多单226手,空单887手,净空头数量为661手。芝加哥商品交易所(CME)比特币期货持仓量为4388手,环比增加75手,杠杆基金多头合约为1941手,空头合约为2692手,净空头合约为751手。上周Ass..[2019/5/11]

如何为以太坊2020做贡献?
信标链客户端的生产版本预计会在多轮审计和多客户端测试网稳定运行一段时间后发布;但客户端测试网已经稳定运行一段时间,但仍需要做高负载下的优化及调试工作。以太坊永远欢迎更多的贡献者。需要贡献的领域有:客户端的点对点网络组建、客户端的互操作性、常用的测试工具、客户端和网络的安全性、性能以及稳定性。黑客、安全、EVM和智能合约方面的专家们,对审计保证金合约和评估运行时验证的工作至关重要。虽然保证金合约的字节码还没有部署到主链上,但你可以抢先一步,因为保证金合约不会有什么变化了。Ethereum1.x需要帮助
声音 | 李少平解读最高法“五五改革纲要”: 要推动区块链存证等科技创新手段深度运用:据中国之声《央广新闻》消息,《最高人民法院关于深化人民法院司法体制综合配套改革的意见》,即《人民法院第五个五年改革纲要(2019—2023)》今日发布。最高人民法院副院长李少平在对该文件进行解读时表示,“五五改革纲要”在前期工作基础上,提出要构建中国特色社会主义现代化智慧法院应用体系,不断破解改革难题、提升司法效能。其中,要推动语音识别、图文识别、语义识别、智能辅助办案、区块链存证、常见纠纷网上数据一体化处理等科技创新手段深度运用。[2019/2/27]
下图的最上面部分“eth1.x杂项”,指与当前以太坊主网相关的项目。

金色财经独家分析 巨人转让区块链相关股份的两种解读:被投资公司盈利能力反映在巨人公司的投资损益项,盈利能力存在风险会直接对其财务报表产生风险,而这正是股东看重的地方。巨人公司出售OKC股份,从因“不确定性”而“保护投资者”理由解释合理充分,转让对价2850万美元占2%左右比例并不高,董事会在其职权范围内作出决定也不用劳烦整个股东大会,巨人也按照程序做了相同的关联方解释,资产并未被低估贱卖,完全符合要求。
然而“不确定性”却存在两种解读。如果解释为风险,史玉柱等自然展现了担当与无私;如果解释为潜在收益,那么OKC成功转型带来的利润巨人公司的广大股东也是享受不到的。旁人并不知道史玉柱和董事会的想法,但至少,此次减少“区块链”相关的股权,并不能说明OKC或区块链概念的利空。如果真是巨大风险,就没必要卖给“利益相关方”了,解释为史玉柱与股东会的“分歧”更为准确。而且值得注意的是,OKC是从经营币到搞区块链“实业”,更符合政策,有理由是个正向消息。[2018/3/24]
这部分可分为三个项目,粗略来说就是三个EIP,需要有执着的贡献者,才有可能在2020年部署到主网上。BLS12-381预编译已经由MatterLabs的AlexVlasov提了好几个月,EIP2537也在顺利进展当中,EIP2537添加了对Eth2所用的BLS12-381曲线支持,使智能合约能成为eth2的轻客户机。通过预编译,可以编写新的智能合约,验证来自eth2分片的数据。eth2Phase1启动时会引入分片,提高eth1的rollups方案的数据可用性。rollup其实就是一种智能合约,其大量的计算和存储都是放在链下,但有一些数据会放到链上,便于获得反馈。当数据可用性没有受限制时,Rollup的可扩展性更强。有了AlexVlasov的工作,BLS12-381预编译很可能在2020年引入。EIP-1559对用户是有益的,因为用户在交易时可忽略Gas费的设置,同时又能保证不会支付过高的手续费,不会等待超常的延迟。该EIP写道:“预计大部分用户无需再手动设置Gas费,哪怕网络中的交易活动很频繁。”此外,其优雅之处在于要消耗一些费用,以抵消ETH的通货膨胀而又不会大大减少矿工的奖励。自从一年前提出EIP以来,EIP已有一些进展。不过,没有人挺身主导这个工作。帐户抽象化则是让用户能创建出任意授权逻辑的账户。它的灵活性可能影响深远,这里简单举个示例:一个多签名智能合约钱包可以用自有资金来支付它的交易Gas费,只要有了一个钱包,里面有资金,就就不再需有另一个持有ETH的账户来跟这个钱包交互并支付Gas费。帐户抽象化的历史可以追溯到2015年,但是一个月前提出的一份提案使得在2020年有可能实现账户抽象化。从当前来看,以太坊上可能发生的进展的粗略顺序如下:
1.信标链在2020年推出2.BLS12–381曲线编译在2020年推出3.如果有人推动账户抽象化和EIP1559,那么就有可能在2020年实现4.Eth2Phase15.Eth1.x无状态性6.eth1->eth2大合并7.执行模式,隐私和安全性提升,提高加密技术信标链是最多人致力于在2020年实现的项目。“Eth2看起来蛮好的——Phase0的规范确定下来了,客户端团队正在风雨兼程”。在Eth1上,Geth团队会继续前进,BLS12-381曲线预编译可能在2020年引入。不过,EIP1559和账户抽象化需要挑大梁的人,才有机会在2020年推出。这份路线图也谈到了许多并行推进的事物,也许我们可以在后续的文章中讨论。
编者按:本文来自Cointelegraph中文,作者:JOSEPHYOUNG,Odaily星球日报经授权转载.
1900/1/1 0:00:002020年的世界是一个转折点,到处充满了新的崛起与旧的衰落:道琼斯指数从29568暴跌到18213后反弹到了25685,比特币从10500暴跌到3800反弹到10150美元.
1900/1/1 0:00:00编者按:本文来自小吒闲谈,Odaily星球日报经授权转载。资本讲故事,牛市到来之时,也是新故事开始之时,而这之前都是准备.
1900/1/1 0:00:00作者|秦晓峰编辑|郝方舟出品|Odaily星球日报 一、整体概述6月1日,以太坊联合创始人VitalikButerin发推称,以太坊的二层扩展策略已“基本上”取得成功,剩下的就是完善和部署.
1900/1/1 0:00:00编者按:本文来自巴比特资讯,作者:Kyle,星球日报经授权发布。匿名加密货币门罗币的开发者里卡多·斯帕尼,也被称为蓬松小马,在推特上发布消息表示克雷格·赖特牵涉到了一个与Mt.Gox相关的比特币.
1900/1/1 0:00:00目前,去中心化存储项目Arweave,因为采用的是一次性付费、永久保存的机制,已经开始被存入更多的数据,虽然开始尝试「利益分享代币」的玩法,能吸引多少圈外人参与仍有待观察.
1900/1/1 0:00:00